
Our Services
Knowledge Base
Our internal sytem of thought:
Collecting and storing data.
Systematically investigating it.
Evaluating requirements, issues and impacts.
Obser
collect and assess informationwhere we:
Horizon Scanning: contiually monitor topics from extensive variety of sources.
Systematic Investigation: on identified topics.
Evaluation: requirements, obligations, data collection,
The place where westore
store manage access
How we organise our sources of data, thoughts, reviews, models on topics.
Used to produce resources and support consulting services.
Takhar Tech offers a diverse range of specialised consulting services which are tailored to meet the unique needs of our clients.
Initial Outreach
Tell us about a challenge or issue your facing, provide us with some details.
the request and respond with.
Scoping
Tell us about a challenge your facing, and some information about your organisation.
We analyse the request.
Responding back with initial scoping analysis.
Scoping
Tell us about a challenge your facing, and some information about your organisation.
We analyse the request.
Responding back with initial scoping analysis.
Knowledge Base
enable clients facing challengesto make highly informed decisions, that create more robust strategies, project plans, stronger resource and cost management, where the resultant systems, procedures, processes and resources being managed in a much more efficient manner, enabling our clients to achieve more favourable outcomes.
What we offer
Takhar Tech consultancy services are tailored to the specific needs of each client. Here are a few simple examples of the services we offer:
Scoping Your Needs
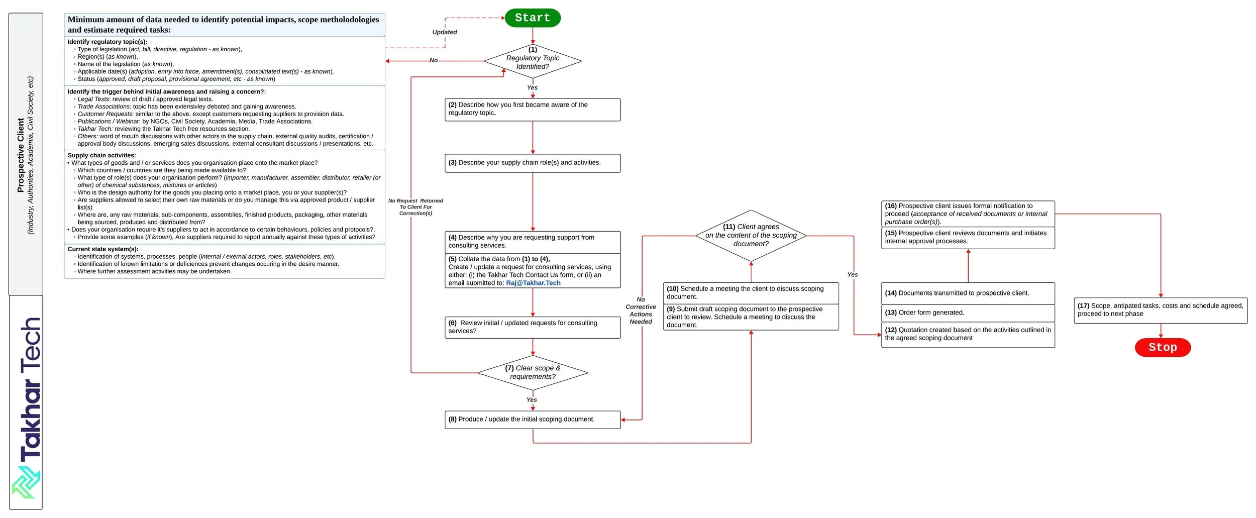
Every request received for consulting services undergoes a comprehensive examination process, this requires our prospective clients to provide more information, than other companies may ask for. We need key pieces of information to be provided to enable the generation of our inital scoping document.
This document, written on behalf of prospective clients, acts at the catalyst from which a given needs and reguired tasks are identified and agreed by both parties. Resulting in both parties, clearly understanding from the outset, how client needs and requirements then addressed by a set of agreed activities, timelines and costs.
Preliminary evaluation
Prior to conducting any direct client assessments, a preliminary evaluation conducted, to establish an initial baseline of obserations
Client Pre-Assessment Tasks
Prior to conducting any direct client assessments, a preliminary evaluation conducted, to establish an initial baseline of obserations
Highly Configurable Tailored Assessments: Meet All Your Needs
Takhar Tech consultancy services are tailored to the specific needs of each client:
Detailed discussion and review of requirements with the client, which may include specific regional / product type requirements.
Validation and client agreement on the adopted requirements, schedule(s) and costs.
Requirements may be implemented either single or multiple phases, against key deliverables and milestones.
Activities will be performed in close collaboration with the client, either via on-site visits or a mixture of both.
Client engagement activities include (but not limited to):
GAP analysis assessments using semi-structured / structured interviews, reviewing internal / corporate capabilities, policies, procedures, conducted at various stages described below:
Current State: sytems, processes, procedures, people, stakeholders, SIPOC, business canvas modelling.
Regulatory Needs: regulations, obligations, duties, reporting, data sources, implications (design, material sourcing, supply chain capabilities, product stewardship, certification and product approval) .
Desired State: identification of required stakeholders / activities / impacts (design, material sourcing, supply chain capabilities, product stewardship, certification and product approval) including estimates of time needed, presentation of different logical design options and suggesting most feasible one(s) to use, supporting key stakeholder buy in and executive leadership approval.
Note: Takhar Tech is not a solution / software provider, we offer analysis and advice in relation to a set of regulatory requirements, enabling clients to implement / update existing system(s).
Implementation State: continued stakeholder engagement, development of operating procedures, training guides, FMEA testing where required to identify potential issues / risks to enable mitigation actions.